Python 中好玩、实用的工具非常多,这给我们的工作学习带来极大的方便和乐趣。在之前文章中我已多次分享过一些实用的工具,今天我再分享 5 款非常实用的工具:
1、Black

Black 是一款非常棒的Python代码美化/格式化库。使用它,你完全可以放弃手工格式化的操作。Black 可让你的代码快速美化,同时当代码较长时,可以增加代码的可读性、节省时间和精力。
安装方法
pip install black #从GitHub安装,请使用 pip install git+git://github.com/psf/black
2、Ryven

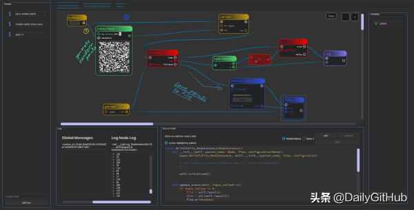
Ryven 是最近 GitHub 上比较火的一个 Python 脚本可视化工具。该工具支持通过编辑节点来控制 Python 脚本,让开发者可以更为直观的感受脚本的执行过程与输出结果。
借助这一脚本,可有效提升并优化 IoT、数据操作处理、可视化算法的开发流程。
github链接
https://github.com/leon-thomm/Ryven
效果如下所示


3、fpdf2

在 Python 中有许多PDF相关的库,与其他 PDF 库相比,它简单,小型且用途广泛,具有先进的功能,并且易于学习,扩展和维护。
它具有如下特征:
Python 3.6+支持
Unicode(UTF-8)TrueType字体子集嵌入
内部/外部链接
PNG,GIF和JPG支持(包括透明度和Alpha通道)
单元格/多单元格/纯文本编写,自动分页符
从HTML到PDF的基本转换
通过异常清除错误处理
安装方法
pip install fpdf2 ### 或者 # Linux only: sudo apt-get install libjpeg-dev libpython-dev zlib1g-dev # libpython3.3-dev #(if necessary) # Linux and Windows: git clone https://github.com/PyFPDF/fpdf2.git cd fpdf2 python setup.py install
4、FACET

FACET 是一款供人类解释的AI开源库。它结合了复杂的模型检查和基于模型的仿真,以便更好地解释受监督的机器学习模型。
如果你想对模型可解析性深入研究,可以看如下链接,相信你有有所收获。
https://github.com/BCG-Gamma/facet
安装
pip install gamma-facet
FACET 由以下关键组件组成

5、Tributary

Tributary 是一款 Python 数据流图生成库。与 python 中的许多其他 DAG库(airflow, luigi, prefect, dagster, dask, kedro, etc等)不同,支流的设计没有以数据/管道或调度为设计,而是支流更类似于像mdf,pyungo,streamz,pyfunctional这样的库,因为它被设计成作为数据模型的实现。


